Con el avance continuo de la inteligencia y la automatización en los sistemas eléctricos, la Subestación Digital se ha convertido en una dirección principal en el desarrollo de las redes modernas. En su núcleo, el estándar IEC 61850 permite la interoperabilidad y la configuración automatizada de Dispositivos Electrónicos Inteligentes (IED). En este proceso, la importación del archivo de Descripción de Configuración de la Subestación (SCD) y la visualización de la información de los IED desempeñan un papel fundamental.
Un archivo SCD, basado en el estándar IEC 61850, es un archivo de configuración integral de subestación que describe todos los IED en una subestación, incluyendo sus parámetros de comunicación, conexiones lógicas, conjuntos de datos y configuraciones GOOSE/SV. Es generado por una Herramienta de Configuración del Sistema (SCT) mediante la integración de múltiples archivos ICD (Descripción de Capacidades del IED) y SSD (Descripción de Especificaciones del Sistema).
Reconocimiento automatizado de IED: al importar un archivo SCD, el sistema identifica automáticamente el modelo de cada IED, los parámetros de comunicación, la configuración del conjunto de datos y más, minimizando la configuración manual.
Despliegue rápido de relaciones lógicas: el archivo SCD contiene la lógica completa de comunicación GOOSE, MMS y SV, que se puede desplegar en todos los dispositivos con una sola importación.
Estandarización para la prevención de errores: el modelado de datos estandarizado de IEC 61850 y las convenciones de nomenclatura mejoran la coherencia y reducen el error humano.
Soporte para desarrollo secundario y pruebas: los archivos SCD también se pueden utilizar en simulación virtual, depuración de sistemas y plataformas de pruebas automatizadas, lo que mejora significativamente la eficiencia de la ingeniería.
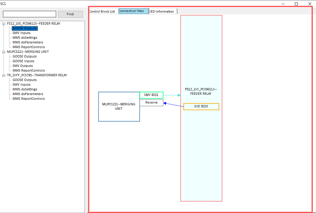
Vista de topología gráfica: muestra una topología de red clara basada en la estructura del equipo primario y el diseño de los IED, lo que facilita el análisis de las relaciones entre dispositivos.
Seguimiento de rutas de comunicación: visualiza las rutas de publicación y suscripción para mensajes GOOSE, SV y MMS, con soporte para el monitoreo de enlaces en tiempo real.
Explorador de objetos de datos: proporciona un explorador jerárquico para ver la información de LN (Nodo Lógico) y DO (Objeto de Datos) dentro de cada IED, lo que permite un acceso rápido.
Interfaz de configuración interactiva: admite operaciones de arrastrar y soltar o de apuntar y hacer clic para configurar o modificar conexiones GOOSE y enlaces de conjuntos de datos, mejorando la experiencia del usuario.
Eficiencia de ingeniería mejorada: los ingenieros pueden configurar y verificar sistemas directamente a través de una interfaz intuitiva sin analizar manualmente estructuras XML complejas.
Depuración y mantenimiento simplificados: durante las pruebas o la operación, los estados de comunicación entre dispositivos se pueden monitorear directamente, lo que permite una localización rápida de fallas o errores de configuración.
Colaboración mejorada: diferentes roles, como ingenieros de protección, ingenieros de comunicación y personal de operación y mantenimiento, pueden comprender la arquitectura del sistema a través de una plataforma unificada, lo que reduce los costos de comunicación.
Monitoreo dinámico de datos: los sistemas de visualización avanzados admiten el monitoreo en tiempo real del estado de los IED y los cambios de datos, lo que permite el análisis y el diagnóstico en línea.
Lista de bloques de control de flujo: muestra el contenido de APPID de la publicación/suscripción de SV y GOOSE para cada IED.

Mapa de interconexión de bloques de control de flujo: proporciona un diagrama claro y sencillo que muestra las asociaciones de APPID entre los flujos SV y GOOSE.

Lista de información de IED: permite a los usuarios ver el tipo de dispositivo, el fabricante, la versión de software y otros detalles.

Etapa de diseño de subestación: permite la construcción y verificación rápida de la lógica de configuración de los IED.
Pruebas de ingeniería y puesta en marcha: proporciona monitoreo en tiempo real de las rutas y el estado de comunicación GOOSE/SV.
Operación y manejo de fallas: permite la localización rápida de anomalías en el equipo o la comunicación.
Capacitación y demostración: ofrece una representación gráfica de los procesos de intercambio de información entre los IED.
.png)